
Snagit v2023.1.0 截图贴图录像编辑
Snagit是一个非常强大的屏幕截图录像软件,主要用于截屏、录制、截取。Snagit 内置的独家高级截图编辑器可以轻松地创建高质量的截图,GIF动画和视频。您可以保存为BMP、PCX、TIF、GIF、PNG或JPEG格式。支持滚动截屏(长截...

Snagit是一个非常强大的屏幕截图录像软件,主要用于截屏、录制、截取。Snagit 内置的独家高级截图编辑器可以轻松地创建高质量的截图,GIF动画和视频。您可以保存为BMP、PCX、TIF、GIF、PNG或JPEG格式。支持滚动截屏(长截...

Spark 系一款集私人和群组功能于一体的革命性邮件客户端。形简、至能,悠邮自在!Spark 收件箱由您掌控,只看最重要的邮件,不重要的,一扫即可归档。Spark 团队版 让您能与同事一起创建、讨论、分享邮件。 既美观又智能 我们打造的是极...

腾讯START云游戏,是腾讯面向未来的跨终端游戏平台,采用领先的云游戏技术,无需下载游戏,众多主机大作一点就玩。众多热门网络游戏一网打尽,现已支持Win/Mac/TV/Andriod,好玩触手可及! 电脑玩游戏不受限 摆脱硬件性能束缚,电脑...

Steinberg Cubase Pro 是一款功能强大的音乐制作软件,广泛应用于录音室和现场音乐制作。它提供了全面的音频录制和编辑功能,包括多轨录音、混音和母带处理。用户可以轻松地录制各种乐器和声音,并对它们进行精细的编辑和处理,以实现专...

作为最先进的音频后期制作解决方案,Nuendo是全球电影,电视,游戏音频和沉浸式声音行业专业人士的选择。自首次发布以来,Nuendo一直是为许多备受瞩目的制作,产品和装置创作配乐的重要工具。通过新功能、工作流程改进和用户请求的其他功能定期更...

SpectraLayers 提供了流程、工具和工作流程改进的混合。AI 驱动的流程现在可以跨层扩展,以实现精确去出血等。选择工具现在可以更好地控制谐波、衰减和音高。工作流程增强功能 ( 包括改进的 ARA 2 DAW 集成 — 将魔力直接带...

Sublime Merge是由著名文本编辑器Sublime Text的开发人员开发的一款优秀的Git客户端软件,它继承了Sublime Text优雅漂亮的用户界面,并具有三路合并工具。并列差异,语法突出和许多其他功能。崇高合并是建立在与崇高...

母带处理(Mastering)是音乐制作过程最为重要的部分之一。其作为一门独特的音频处理技艺已然走过了25个年头,对于专业母带处理软件来说,WaveLab想必是您首屈一指的选择。WaveLab集成了一套完备的母带处理解决方案,且提供了各个处...

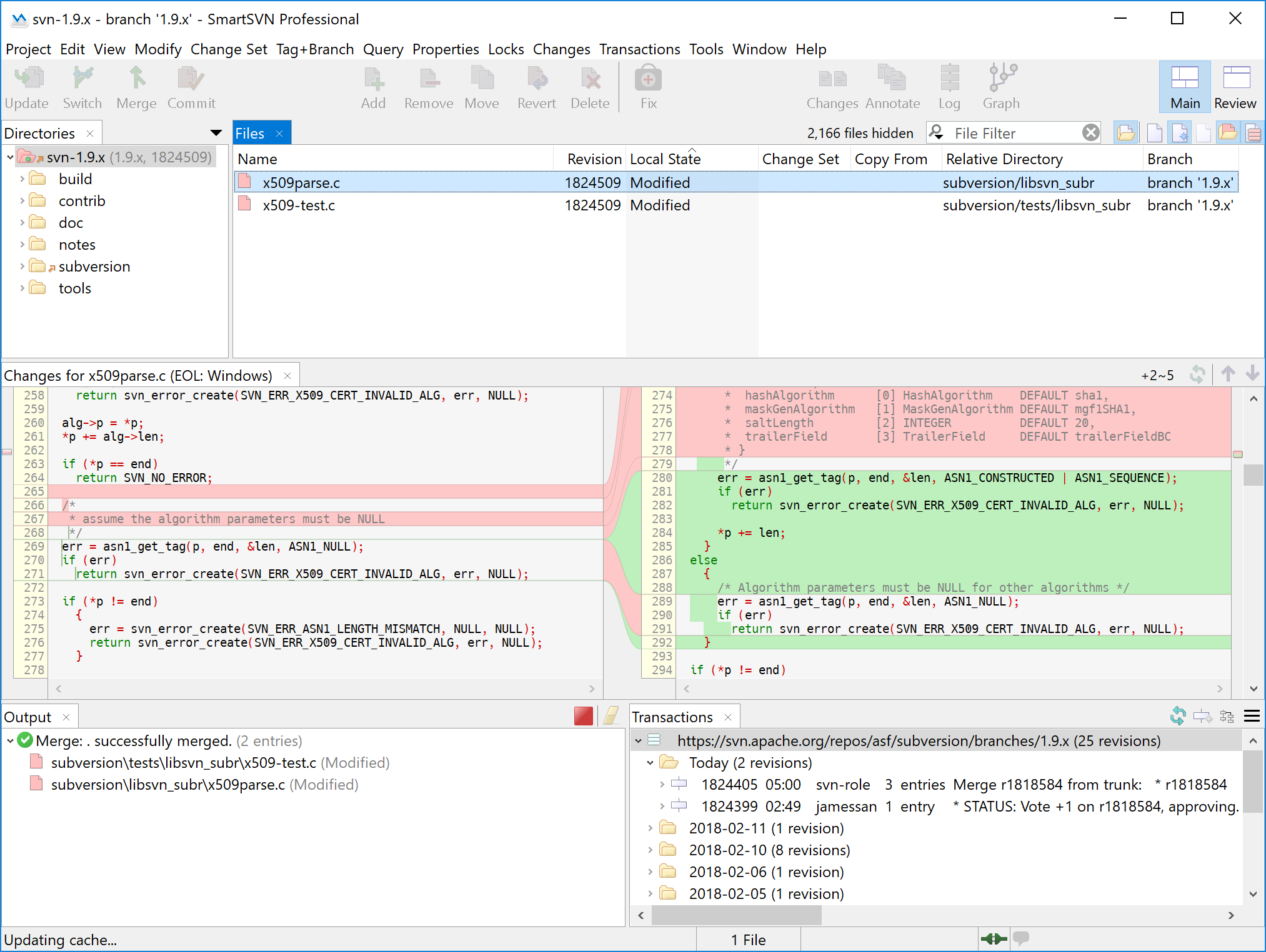
SmartSVN是一款非常不错的SVN客户端,它是图形化的Subversion客户端,可以帮助用户更加便捷的使用标签和分支,生成项目目录视图,用户可以随时查看,典型的应用领域是软件项目,文档项目和网站项目。更加出色的图像查看的模式,便捷与出...

Listen 1是一款功能强大的音乐播放软件,用户可以在该平台上免费收听全网付费音乐资源。这意味着用户无需支付额外费用即可畅听各种热门歌曲、专辑和音乐会。无论是流行音乐、古典音乐还是独立音乐,用户都可以在Listen 1上找到自己喜爱的音乐...

NxShell是一款功能强大的终端模拟器和SSH客户端软件。首先,它提供了多窗口分屏功能,让用户可以同时在一个界面内操作多个终端,极大提升了工作效率。其次,NxShell支持自定义快捷键和命令别名,用户可以根据自己的习惯和需求进行个性化设置...

在几秒钟内找到任何文件,单词,文本字符串,模式,重复项以及您需要的所有其他内容…在您的硬盘驱动器上,在共享卷和网络卷上,在可移动驱动器上,甚至在远程FTP/SFTP服务器上。UltraFinder 是一个快速轻量级的Windows搜索程序,...

Parallels Toolbox 是我们的一体化解决方案,其中提供了 40 多种适用于 macOS 和 Windows 的工具。专为创意人士、学生、小型企业主、长期多任务处理者、IT 经理以及介于其间的所有人而设计。Parallels T...

PhotoLine是一款多功能的U2B图像和图形编辑器。您可以编辑图像或针对 Web 对其进行优化,但也可以准备可打印的 PDF 数据。PhotoLine 提供富有创意的专业复杂工具:CMYK 和 Lab 色彩空间、带 ICC 配置文件的色...

Poedit是一个Po文件编辑器,该软件使用gettext进行程序国际化翻译和编辑构建,可以帮助用户快速将各种程序中文化,而Poedit则内置在wxWidgets工具中,可以支持Windows等各大平台运行,这样就可以用它轻松的进行中文程序...